Weitere Anwendungsbeispiele
In diesem Kapitel sind weitere prinzipiell mögliche Anwendungen beschrieben, in denen der sicherheitsbezogene Funktionsbaustein SF_GuardMonitoring zur Überwachung einer trennenden Schutzeinrichtung (z.B. Schutztür) mit einer zweistufigen Verriegelung gemäß DIN EN ISO 14120 eingesetzt wird.
Der Einsatz des Funktionsbausteins in einer konkreten Anwendung darf ausschließlich nach durchgeführter Risikoanalyse erfolgen.
Auf eine Angabe von Risikokategorie/SIL/PL wird an dieser Stelle verzichtet, weil sich die Einstufung immer in Abhängigkeit von der Anwendung ergibt, in der der Funktionsbaustein eingesetzt wird.
| Hinweis
Der Einsatz des Funktionsbausteins alleine reicht nicht aus, um die Sicherheitsfunktion entsprechend der aus der Risikoanalyse ermittelten Kat./SIL/PL auszuführen. In Verbindung mit dem eingesetzten sicherheitsbezogenen Ein-/Ausgangsgerät sind weitere Maßnahmen erforderlich, um die Sicherheitsfunktion zu erfüllen. Dazu gehören z. B. die entsprechende Beschaltung und Parametrierung der Ein- und Ausgänge sowie Maßnahmen zum Ausschluss nicht erkennbarer Fehler. Informationen dazu entnehmen Sie bitte der Dokumentation zum eingesetzten sicherheitsbezogenen Ein-/Ausgangsgerät. |
| Hinweis
Für die fachgerechte elektrische Beschaltung der Sicherheitssteuerung und der Erweiterungsmodule (z.B. Anschluss der Schutztür) beachten Sie bitte die Hinweise im Anwenderhandbuch. |
| Weitere Infos
Beachten Sie bitte auch das Anwendungsbeispiel in der Übersicht zu diesem Funktionsbaustein. |
Schutztürüberwachung mittels mechanischem Positionsschalter (1 Öffner), Anlaufsperren aktiviert
Dieses Beispiel beschreibt die Auswertung eines mechanisch betätigten Positionsschalters (ein Öffnerkontakt) mit Hilfe des sicherheitsbezogenen Funktionsbausteins SF_GuardMonitoring. Der Positionsschalter B1 ist an die Eingangsklemme 1.1 des sicherheitsbezogenen Eingangsgeräts PSDI 1 angeschlossen.
Das Signal von Eingangsklemme 1.1 ist mit der globalen I/O-Variablen B1_GMControl_In verknüpft. Diese ist zur Auswertung an den sicherheitsbezogenen Funktionsbaustein SF_GuardMonitoring angeschlossen.
| Hinweis
Da in diesem Beispiel nur ein Signal den Status der Schutztür meldet (ein Positionsschalter), ist dieses parallel auf beide Eingänge S_GuardSwitch1 und S_GuardSwitch2 verschaltet. Für diesen Fall wird am Eingang DiscrepancyTime der Wert 0 Sekunden eingestellt. |
Durch die TRUE-Konstante an Eingang Activate ist der sicherheitsbezogene Funktionsbaustein SF_GuardMonitoring dauerhaft aktiviert.
S_StartReset = SAFEFALSE gibt eine Anlaufsperre nach dem Start der Sicherheitssteuerung bzw. der Bausteinaktivierung vor. Darüber hinaus ist mit S_AutoReset = SAFEFALSE eine Wiederanlaufsperre des Funktionsbausteins nach dem Schließen der Schutztür vorgegeben. Beide Anlaufsperren werden erst durch eine positive Signalflanke an Eingang Reset aufgehoben.
Zu diesem Zweck ist an Eingangsklemme 1.1 des Standard-Eingangsgeräts DI 1 der Reset-Taster S1 angeschlossen. Diese Klemme ist mit der globalen I/O-Variablen S1_Reset_GM verknüpft, die wiederum an den Eingang Reset angeschlossen ist.
| Hinweis
Das Freigabesignal an Ausgang S_GuardMonitoring ist mit weiteren sicherheitsbezogenen Funktionsbausteinen oder Funktionen verschaltet und steuert auf diese Weise die Applikation. |
Schutztürüberwachung mittels mechanischem Positionsschalter (1 Öffner, 1 Schließer), Anlaufsperren aktiviert
Dieses Beispiel beschreibt die Auswertung eines mechanisch betätigten Positionsschalters mit einem Öffner- und einem Schließerkontakt mit Hilfe des sicherheitsbezogenen Funktionsbausteins SF_GuardMonitoring. Der Positionsschalter B1 ist an die Eingangsklemmen 1.1 und 2.1 des sicherheitsbezogenen Eingangsgeräts PSDI 1 angeschlossen.
Die zweikanalige Auswertung der Signale vom Positionsschalter B1 auf Antivalenz erfolgt im sicherheitsbezogenen Eingangsgerät, das entsprechend parametriert ist. Das daraus resultierende Signal ist mit der globalen I/O-Variablen B1_GMControl_In verknüpft. Diese globale I/O-Variable ist zur Auswertung an die Eingänge S_GuardSwitch1 und S_GuardSwitch2 des Funktionsbausteins SF_GuardMonitoring angeschlossen.
B1_GMControl_In hat den Wert SAFETRUE, wenn das Signal des Öffnerkontakts SAFETRUE und das Signal des Schließerkontakts SAFEFALSE ist (Schutzeinrichtung geschlossen) und keine Fehlermeldung durch Überschreiten der Diskrepanzzeit vorliegt.
| Hinweis
Da in diesem Beispiel nur ein Signal den Status der Schutztür meldet (ein Positionsschalter), ist dieses parallel auf beide Eingänge S_GuardSwitch1 und S_GuardSwitch2 verschaltet. Für diesen Fall ist an DiscrepancyTime die Zeit 0 Sekunden einzustellen. |
Durch eine TRUE-Konstante an Eingang Activate ist der Funktionsbaustein dauerhaft aktiviert.
S_StartReset = SAFEFALSE gibt eine Anlaufsperre nach dem Start der Sicherheitssteuerung bzw. der Bausteinaktivierung vor. Darüber hinaus ist mit S_AutoReset = SAFEFALSE eine Wiederanlaufsperre des Funktionsbausteins nach dem Schließen der Schutztür vorgegeben. Beide Anlaufsperren werden erst durch eine positive Signalflanke an Eingang Reset aufgehoben.
Zu diesem Zweck ist an Eingangsklemme 1.1 des Standard-Eingangsgeräts DI 1 der Reset-Taster S1 angeschlossen. Diese Klemme ist mit der globalen I/O-Variablen S1_Reset_GM verknüpft, die wiederum an den Eingang Reset angeschlossen ist.
| Hinweis
Das Freigabesignal an Ausgang S_GuardMonitoring des sicherheitsbezogenen Funktionsbausteins SF_GuardMonitoring ist mit weiteren sicherheitsbezogenen Funktionsbausteinen oder Funktionen verschaltet und steuert auf diese Weise die Applikation. |
Schutztürüberwachung mittels zwei unterschiedlichen mechanischen Positionsschaltern (1 x Öffner, 1 x Schließer), Anlaufsperren aktiviert
Dieses Beispiel beschreibt die Auswertung zweier mechanisch betätigter Positionsschalter mit Hilfe des sicherheitsbezogenen Funktionsbausteins SF_GuardMonitoring. Positionsschalter B1 besitzt einen Öffnerkontakt und Positionsschalter B2 hat einen Schließerkontakt.
B1 und B2 sind an die Eingangsklemmen 1.1 und 2.1 des sicherheitsbezogenen Eingangsgeräts PSDI 1 angeschlossen.
- Das Signal der Eingangsklemme 1.1 des sicherheitsbezogenen Eingangsgerätes PSDI 1 ist mit der globalen I/O-Variablen B1_GMControl_In verknüpft. Diese ist zur Auswertung an den Bausteineingang S_GuardSwitch1 angeschlossen.
- Für das Signal des zweiten Positionsschalter gilt analog: Das Signal der Eingangsklemme 2.1 des sicherheitsbezogenen Eingangsgerätes PSDI 1 ist mit der globalen I/O-Variablen B2_GMControl_In verknüpft. Diese ist zur Auswertung an den Bausteineingang S_GuardSwitch2 angeschlossen.
Durch die TRUE-Konstante an Eingang Activate ist der sicherheitsbezogene Funktionsbaustein SF_GuardMonitoring dauerhaft aktiviert.
S_StartReset = SAFEFALSE gibt eine Anlaufsperre nach dem Start der Sicherheitssteuerung bzw. der Bausteinaktivierung vor. Darüber hinaus ist mit S_AutoReset = SAFEFALSE eine Wiederanlaufsperre des Funktionsbausteins nach dem Schließen der Schutztür vorgegeben. Beide Anlaufsperren werden erst durch eine positive Signalflanke an Eingang Reset aufgehoben.
Zu diesem Zweck ist an Eingangsklemme 1.1 des Standard-Eingangsgeräts DI 1 der Reset-Taster S1 angeschlossen. Diese Klemme ist mit der globalen I/O-Variablen S1_Reset_GM verknüpft, die wiederum an den Eingang Reset angeschlossen ist.
| Hinweis
Das Freigabesignal an Ausgang S_GuardMonitoring des sicherheitsbezogenen Funktionsbausteins SF_GuardMonitoring ist mit weiteren sicherheitsbezogenen Funktionsbausteinen oder Funktionen verschaltet und steuert auf diese Weise die Applikation. |
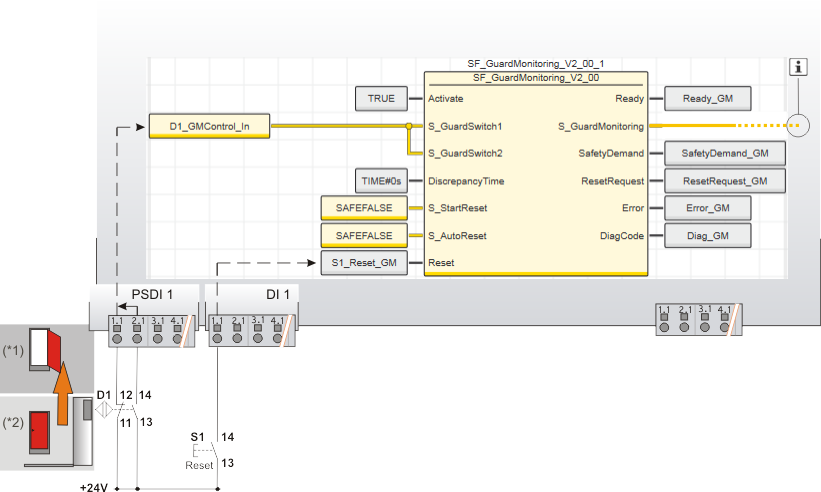
Schutztürüberwachung mittels eines elektronischen Positionsschalters mit einer Schließer-Öffner-Kombination, Anlaufsperren aktiviert
Dieses Beispiel beschreibt die Auswertung eines zweikanaligen berührungslosen Magnetpositionsschalters (Schließer-Öffner-Kombination) mit Hilfe des sicherheitsbezogenen Funktionsbausteins SF_GuardMonitoring. Der Positionsschalter D1 ist an die Eingangsklemmen 1.1 und 2.1 des sicherheitsbezogenen Eingangsgeräts PSDI 1 angeschlossen.
Die zweikanalige Auswertung der Signale vom elektronischen Positionsschalter D1 auf Antivalenz erfolgt im sicherheitsbezogenen Eingangsgerät, das entsprechend parametriert ist. Das daraus resultierende Signal ist mit der globalen I/0-Variablen D1_GMControl_In verknüpft. Diese ist zur Auswertung an die Eingänge S_GuardSwitch1 und S_GuardSwitch2 des sicherheitsbezogenen Funktionsbausteins SF_GuardMonitoring angeschlossen.
D1_GMControl_In hat den Wert SAFETRUE, wenn das Signal des Öffnerkontakts SAFETRUE und das Signal des Schließerkontakts SAFEFALSE ist (Schutzeinrichtung geschlossen) und keine Fehlermeldung durch Überschreiten der an DiscrepancyTime eingestellten Zeit vorliegt.
| Hinweis
Da in diesem Beispiel nur ein Signal den Status der Schutztür meldet (ein Positionsschalter), ist dieses parallel auf beide Eingänge S_GuardSwitch1 und S_GuardSwitch2 verschaltet. Für diesen Fall wird am Eingang DiscrepancyTime der Wert 0 Sekunden eingestellt. |
Durch eine TRUE-Konstante an Eingang Activate ist der Funktionsbaustein dauerhaft aktiviert.
S_StartReset = SAFEFALSE gibt eine Anlaufsperre nach dem Start der Sicherheitssteuerung bzw. der Bausteinaktivierung vor. Darüber hinaus ist mit S_AutoReset = SAFEFALSE eine Wiederanlaufsperre des Funktionsbausteins nach dem Schließen der Schutztür vorgegeben. Beide Anlaufsperren werden erst durch eine positive Signalflanke an Eingang Reset aufgehoben.
Zu diesem Zweck ist an Eingangsklemme 1.1 des Standard-Eingangsgeräts DI 1 der Reset-Taster S1 angeschlossen. Diese Klemme ist mit der globalen I/O-Variablen S1_Reset_GM verknüpft, die wiederum an den Eingang Reset angeschlossen ist.





