Monitoring Mode: Displaying Online Values
This topic contains the following sections:The monitoring mode allows read-only access to the Safety PLC by transferring online values from the Safety PLC to PLCnext Engineer. Therefore, monitoring mode is considered as safety-related mode as the execution of the application cannot be influenced by debug commands. For that reason, it is not necessary to be logged on to the Safety PLC or the Safety-related Area for activating/using the monitoring mode.
| Note
The monitoring mode is automatically activated after executing the 'Write and Start' command. |
Starting/exiting the monitoring mode
To activate the monitoring mode manually (without writing a new project image to the Safety PLC), execute the following commands in- the Safety Cockpit editor of the Safety PLC, or in
- the context menu of the Safety PLC in the PLANT, or in
- the context menu of the Safety PLC in the ONLINE STATE window (which is located in the Cross Function Area).
- Select the 'Connect/Disconnect' command:
The
Safety PLC icon in the PLANT and in the ONLINE STATE window indicates the current Safety PLC state.Not yet logged on to the standard controller? If the controller involved (which contains the Safety PLC) implements a secure device concept, and if you are not yet logged on to the controller (black shield symbol beside the controller icon in the PLANT), the logon dialog appears when connecting. Enter a user name of the desired and suitable role as well as the relating password and press <Enter> to log on. (Make sure that the user role you are entering allows writing and starting the safety-related project.)
If an authentication error occurs during connection establishment (due to a rejected or unknown controller certificate), a dialog appears where you can instruct PLCnext Engineer to establish the ("unsecured") connection nevertheless.While you are logged on to the controller, this is indicated by a green shield symbol
beside the controller icon in the PLANT. When hovering the mouse on the controller icon, a tooltip appears showing logon information. If you have accepted an "unsecured" connection, the following shield symbol is displayed:
- Select the
'Monitor Mode' command:
![]() |
To terminate the
monitoring mode and switch back to programming mode (detach PLCnext Engineer from the running application process), select the
'Monitor Mode' command again.After detaching, PLCnext Engineer is still connected to the Safety PLC but no online values are transmitted any longer. The
Safety PLC icon in the PLANT still indicates the current Safety PLC state. |
![]() | When selecting the command 'Connect/Disconnect' from the Safety PLC context menu in the PLANT or on the Safety Cockpit toolbar while monitoring mode is active, PLCnext Engineer detaches from the running application process (programming mode becomes active) and then disconnects from the Safety PLC. |
| Further Info
Refer to topic "Connecting vs. Monitoring Mode vs. Debug Mode" for detailed information. |
Selecting a program/FB instance to display online values
| Note
As displaying online values is a read-only access, it is neither necessary to be logged on to the Safety PLC nor the Safety-related Area. |
To display online values for program and function block POU types, an instance must be selected. The opened 'S_Main' program or a function block worksheet does not automatically show online values when switching the Safety PLC to monitoring/debug mode. Instead, this worksheet remains offline, because PLCnext Engineer needs to know the instance for which online values are to be read. This applies to both code worksheets and the local variable tables.
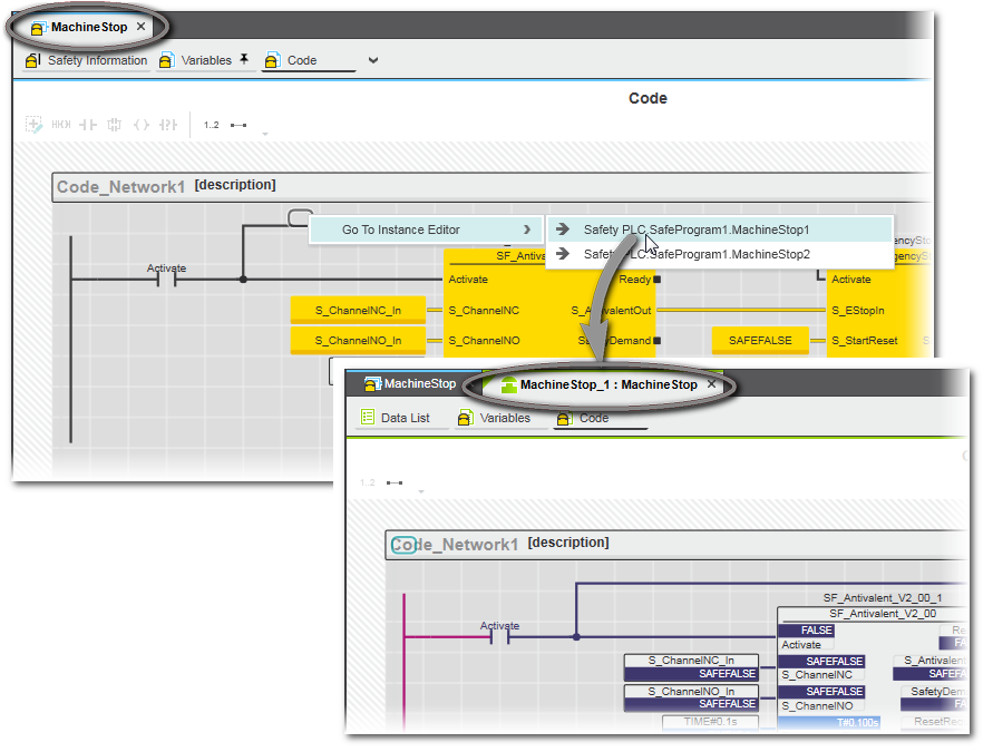
To select an instance, right-click in the POU editor, select 'Go To Instance Editor' from the context menu and click the desired instance. Note that this is only possible in code worksheets but not in variable tables.
After selecting an instance, two tabs of the editor are visible: offline as POU type (blue color marking) and online as instance (green color marking). Refer to the following example.
Alternatively, you can open a POU instance from the PLANT in debug/monitoring mode by double-clicking the related instance icon. The instance icons are contained under the 'Safety PLC' node. Refer to the example below.
| Note
Also in debug mode, you have to select the instances to be opened. |
Worksheets in monitoring mode (online worksheets)
The online values are shown in all online worksheets and tables in different colors according to the variable state read from the Safety PLC (or returned by the simulation). Additionally, the tooltip shown of an object or variable displays the current value.
SNOLD worksheets: in monitoring mode or debug mode, graphical objects and connection lines are shown colored according to the variable state read from the Safety PLC (or returned by the simulation). Connecting lines are animated.
| Note
Functions only show online values if the respective formal parameters are connected to objects which also show online values. Online values are not visible if a function formal parameter is connected to another function. |
Variables tables and Data Lists: in monitoring mode or debug mode, the online value of a code object is shown in a separate 'Value' column. The context menu provides commands to add a variable to the WATCHES window and to force/overwrite it.


Example


