ANLAGE-Bereich
Dieses Thema enthält die folgenden Abschnitte:
- Allgemeine Informationen
- Editoren der ANLAGE-Knoten
- ANLAGE implementiert das Modell der Konfigurationselemente gemäß IEC 61131-3
- ANLAGE enthält Instanzen von Komponententypen
- Eigenschaften von ANLAGE-Knoten bearbeiten
- IEC 61131-3-konformer Instanzbaum (im Programmiermodus und im Debug-Modus)
- Was möchten Sie tun?
Allgemeine Informationen
Der Bereich ANLAGE auf der linken Seite der PLCnext Engineer-Benutzeroberfläche enthält einen Baum, der die Applikation abbildet. Seine hierarchische Struktur enthält Knoten, die die physikalischen und logischen Komponenten (Hardware und Software) der zu steuernden Anlage/Maschine darstellen. Die physikalischen Komponenten sind die Steuerung, Geräte und I/O-Module. Logische Komponenten sind beispielsweise der 'PLCnext'-Knoten (hier können die Laufzeit konfiguriert und Ports einander zugewiesen werden) und der 'IEC 61131-3'-Knoten (hier erfolgt das Datenmapping).
Ist ein Embedded OPC UA-Server vorhanden, so wird er in der ANLAGE als separater Baumknoten angezeigt.
Wenn eine sicherheitsbezogene SPS vorhanden ist, hat diese ebenfalls ihr eigenes Symbol im Baum.
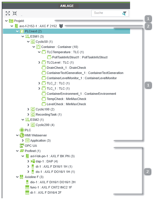
Beispiel: Engineering-Projekt für eine AXC F 2152-Steuerung, Profinet-Module und Axioline-Geräte
Beispiel: Sicherheitsbezogene SPS, in der Steuerung integriert
Abgesicherte Geräte: Ein Schildsymbol zeigt den Anmeldestatus für PLCnext Technology-Steuerungen an.
![]() | Verwenden Sie diese Schaltflächen in der Hauptsymbolleiste oder Befehle im Menü 'Ansicht', um bestimmte Objekte in der ANLAGE ein- oder auszublenden. |
| Hinweis
Auch wenn Sie in Ihrer Solution Profinet-Systemredundanz realisieren, enthält die ANLAGE nur eine Steuerung, nämlich die primäre Steuerung. Die Backup-Steuerung ist in der ANLAGE nicht sichtbar. Weitere Details finden Sie im Hilfekapitel "Profinet-Redundanz ‣ Profinet-Redundanz
×‣ Profinet-Systemredundanz (SR) ×". |
Editoren der ANLAGE-Knoten
Dieses Hilfekapitel beschreibt alle Editoren für jeden Baumknoten in der ANLAGE. Das Kapitel ist analog zur Hierarchie und Reihenfolge im Baum strukturiert.
Beachten Sie das Inhaltsverzeichnis dieser Online-Hilfe.
ANLAGE implementiert das Modell der Konfigurationselemente gemäß IEC 61131-3
Ein IEC 61131-3-konformes Programmiersystem stellt den Aufbau der Applikation durch IEC 61131-3-Konfigurationselemente dar. Dabei handelt es sich hauptsächlich um Konfigurationen, Ressourcen und Tasks.In PLCnext Engineer wird das IEC 61131-3-Modell wie folgt implementiert.
- Die Steuerung wird als Konfiguration betrachtet. Aktuell wird eine Konfiguration gemäß IEC 61131-3 unterstützt, d.h. pro Projekt ist ein Steuerungsknoten erlaubt.
- Die Laufzeit der Steuerung wird als Ressource betrachtet. Aktuell wird genau eine Ressource gemäß IEC 61131-3 unterstützt, d.h. pro Projekt ist ein 'PLCnext'-Knoten erlaubt.
- Tasks müssen in den Laufzeit-Eigenschaften der Steuerung konfiguriert werden. Dazu können Sie in der ANLAGE auf den 'PLCnext'-Knoten doppelklicken, um Tasks und Programminstanzen zu konfigurieren. Weitere Details finden Sie unter "Steuerungs-Laufzeitkonfiguration".
- Falls in Ihrer Applikation eine sicherheitsbezogene SPS enthalten ist, werden die (nicht-sicherheitsbezogene) Standard-Steuerung und die sicherheitsbezogene SPS strikt getrennt betrachtet. Jede führt ihre eigene Applikation aus, hat eigene globale Variablen und eine eigene Laufzeitkonfiguration. Deshalb wird die sicherheitsbezogene SPS in der ANLAGE mit einem eigenen Symbol dargestellt. Weitere Details finden Sie unter "Sicherheitsbezogene SPS-Laufzeitkonfiguration".
| Hinweis
Sind nicht-IEC 61131-3-Programme (aus PLCnext Technology-Bibliotheken) instanziiert, sind diese genauso wie die IEC-Programme unter dem 'PLCnext'-Knoten sichtbar. |
Hintergrund: Konfigurationselemente gemäß IEC 61131-3
ANLAGE enthält Instanzen von Komponententypen
Grundsätzlich enthält die ANLAGE die Instanzen der Komponenten aus dem KOMPONENTEN-Bereich auf der rechten Seite. Diese Komponenten gelten als Typen. Durch das Einfügen eines Typs aus einer der Kategorien der KOMPONENTEN in die ANLAGE (z. B. per Drag & Drop) wird der Typ im Projekt instanziiert.
Sicherheitsbezogene Geräte sind gekennzeichnet durch das überlagerte Symbol .
Werden die Eigenschaften oder der Inhalt eines im KOMPONENTEN-Bereich bereitgestellten Typs bearbeitet, wird der wiederverwendbare Typ selbst geändert und jede vorhandene oder zukünftige Instanz dieses Typs wird von dieser Änderung betroffen sein. Im Gegensatz dazu hat die Bearbeitung einer Instanz eines Typs in der ANLAGE (z.B. durch das Parametrieren eines Geräts) nur Einfluss auf diese bestimmte Instanz, der Typ in den KOMPONENTEN bleibt unverändert.
Eigenschaften von ANLAGE-Knoten bearbeiten
Durch Doppelklicken auf einen Knoten in der ANLAGE werden dessen Eigenschaften geöffnet und können in einer Gruppe von Editoren im Editorenbereich verändert werden. Anzahl und Art der verfügbaren Editoren hängen vom Knotentyp ab.
Beachten Sie auch die unten stehende Liste "Was möchten Sie tun...".
| Weitere Infos
Die Editoren der verschiedenen ANLAGE-Knoten sind jeweils in den Unterkapiteln dieses Kapitels beschrieben. |
Wenn die beteiligte Steuerung ein Security-Konzept unterstützt, zeigt ein Schildsymbol neben dem Steuerungssymbol den aktuellen Anmeldestatus bei der Steuerung an. In diesem Fall können Sie die Eigenschaften nur bearbeiten, wenn Sie bei der Steuerung angemeldet sind (grünes Schild). Weitere Details finden Sie unter "Netzwerk-Security".
Zum Bearbeiten von sicherheitsbezogenen Daten müssen Sie im sicherheitsbezogenen Bereich angemeldet sein. Weitere Informationen hierzu finden Sie unter "Sicherheitsbezogener Bereich mit Kennwortschutz".
IEC 61131-3-konformer Instanzbaum (im Programmiermodus und im Debug-Modus)
Der 'PLCnext'-Knoten enthält die Laufzeitkonfiguration (Tasks/Events).
Wird dieser Knoten erweitert, entspricht er dem Instanzbaum gemäß der Norm IEC 61131-3: Die Laufzeit der Steuerung als Ressource enthält Tasks, in denen Programminstanzen ausgeführt werden. Aufrufe von Funktionsbausteinen in Programmen erscheinen als FB-Instanzen.
Der erweiterte 'PLCnext'-Knoten enthält die Steuerungskerne und pro Kern die jeweils spezifizierten Tasks, Programminstanzen und Funktionsbausteininstanzen (gemäß der Norm IEC 61131-3). Instanzen von nicht-IEC 61131-3-Programmen (aus einer eingebundenen PLCnext Technology-Komponenten-Bibliothek) sind ebenfalls unter dem 'PLCnext'-Knoten aufgeführt.
| Hinweis
Nach dem Einfügen einer FB-Instanz in eine Programm-POE wird die Instanzstruktur nach der nächsten im Hintergrund laufenden Prüfung automatisch aktualisiert. |
Im Programmiermodus werden durch Doppelklicken auf den 'PLCnext'-Knoten die Knoteneigenschaften geöffnet. Es können Tasks/Events eingefügt und Programminstanzen erstellt werden (siehe Liste der Vorgehensweisen weiter unten). Doppelklicken auf eine Programm-/FB-Instanz in der ANLAGE öffnet die Datenliste bzw. GDS-Portliste dieser Instanz im Editorenbereich.
Bei einer FB-Instanz können Sie direkt über den Kontextmenübefehl 'Querverweise' zum Aufruf des Funktionsbausteins im zugehörigen Code-Arbeitsblatt springen. Das 'Querverweise'-Untermenü im Kontextmenü einer FB-Instanz enthält das Code-Arbeitsblatt, in welchem der FB verwendet wird. (Der Befehl ist nur aktiv, wenn im QUERVERWEISE-Fenster die Querverweise gesammelt und aktuell sind.)
Im Debug-Modus, wenn PLCnext Engineer mit dem laufenden Applikationsprozess verbunden ist und im Steuerungssymbol ein Status der Steuerung angezeigt wird, wird durch Doppelklicken auf einen Instanzknoten der Online-Code für die entsprechende Instanz geöffnet (anstelle des Befehls 'In den Instanzeditor wechseln' aus dem Kontextmenü in Code-Arbeitsblättern).
Die sicherheitsbezogene SPS führt genau einen Task aus, in dem genau ein Programm instanziiert sein muss.
Beispiel: Instanzen unter dem PLCnext'-Knoten für den Steuerungstyp AXC F 2512
Was möchten Sie tun?
Vernetzen: Applikation durch Einfügen von Netzwerk-Geräten (manuell oder durch einen Netzwerkscan) strukturieren
‣ Online: Netzwerk scannen und Geräte in die ANLAGE einfügen
×‣ Offline: Geräte manuell in die ANLAGE einfügen
×
Profinet-Controller/Profinet-Gerät parametrieren
Axioline F-Controller/Axioline-Gerät parametrieren
Steuerungs-Laufzeitkonfiguration: Task/Event-Definition, Programm-Instanziierung
Sicherheitsbezogene SPS-Laufzeitkonfiguration: Programm-Instanziierung






