Editorenbereich
Durch Doppelklicken auf einen Baumknoten in der ANLAGE werden dessen Eigenschaften im Editorenbereich geöffnet. Editoren werden ebenfalls durch Doppelklicken auf einen POE-Typ (Programm, Funktionsbaustein, Funktion) oder ein HMI-Objekt im KOMPONENTEN-Bereich geöffnet.
Beachten Sie, dass im Programmiermodus das Doppelklicken auf eine Programm-/FB-Instanz unter einem Taskknoten nur die Datenliste der entsprechenden Instanz öffnet. Die Code-Arbeitsblätter und Variablentabellen der POEs können nicht aus dem ANLAGE-Baum geöffnet werden. Sie müssen über den KOMPONENTEN-Bereich geöffnet werden.
Bei den meisten Objekten erscheinen im Editorenbereich mehrere Editoren als Editorengruppe (siehe (2) in der folgenden Abbildung). Weitere Details zu der Art der bereitgestellten Editoren für die verschiedenen Baumknoten in der ANLAGE und für die KOMPONENTEN-Typen finden Sie im Abschnitt "Verfügbare Editoren".
Beim Editieren von Code oder Variablen einer sicherheitsbezogenen POE (dazu müssen Sie im sicherheitsbezogenen Bereich angemeldet sein) zeigt der schraffierte Hintergrund im Titelbalken des Editors den sicherheitsbezogenen Kontext. Während der Bearbeitung überprüft der jeweilige Editor kontinuierlich die Konsistenz der sicherheitsbezogenen Daten, um eine eventuelle Datenverfälschung erkennen zu können.
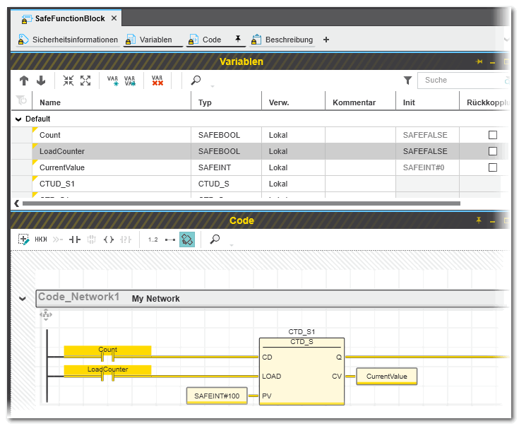
Beispiel eines sicherheitsbezogenen Code-Editors (SNKOP) und Variableneditors:
Um einen Editor in einer Editorengruppe zu öffnen, klicken Sie auf den Editornamen. Geöffnete Editoren sind schwarz unterstrichen, geschlossene Editoren grau.
Wenn mehrere Editoren geöffnet sind, werden sie im Editorenbereich übereinander angeordnet. Jeder Editor kann mit Hilfe seiner eigenen Fenster-Symbolleiste in der oberen rechten Ecke minimiert, vergrößert und geschlossen werden:
.
Weitere Details zu diesen Befehlen und Optionen finden Sie unter "Handhabung von Editoren".
Jeder Editor kann seine eigene Symbolleiste enthalten.
Debug-Modus
Ist PLCnext Engineer im Debug-Modus (oder im Falle der sicherheitsbezogene SPS im Monitoring-Modus), d.h. mit dem laufenden Applikationsprozess verbunden, und es können Online-Werte in den Editoren angezeigt werden, ist im Editorenregister ein Dreieck zu sehen.
Bei Programm- und Funktionsbaustein-POE-Typen muss eine Instanz ausgewählt werden, um Online-Werte anzuzeigen. Rechtsklicken Sie dazu in den POE-Editor, wählen 'In den Instanzeditor wechseln' aus dem Kontextmenü und öffnen das gewünschte Instanz-Arbeitsblatt im Debug-Modus. Alternativ können Sie im Debug-Modus in der ANLAGE den 'PLCnext'-Knoten erweitern und darin die gewünschte Programm- oder FB-Instanz doppelklicken.
Die sicherheitsbezogene SPS (falls in Ihrem Projekt vorhanden) unterscheidet zwischen Monitoring-Modus (Nur-Lese-Zugriff auf die sicherheitsbezogene SPS) und Debug-Modus (mit Schreibzugriff). Während der Debug-Modus aktiv ist, zeigt die Statuszeile einen roten Punkt
neben dem Eintrag 'Sicherheitsbezogene SPS: Debug-Modus aktiv'.
Weitere Informationen finden Sie unter "". Im Debug-Modus können ausgeführt und das verwendet werden.
Verfügbare Editoren
Editoren für ANLAGE-Baumknoten
Editoren für KOMPONENTEN-Typen
Handhabung der Editoren
Zwischen geöffneten Editorengruppen/Editoren umschalten
Wenn im Editorenbereich mehr Editorengruppen geöffnet sind als angezeigt werden können, erscheinen in der oberen rechten Ecke die Schaltflächen < und > (siehe (1) in der nachfolgenden Abbildung). Durch Klicken auf eine Schaltfläche kann zur nächsten oder vorherigen Editorengruppe gewechselt werden.
Das Symbol (2) öffnet eine Dropdownliste zur direkten Anwahl einer Editorengruppe.
Es kann außerdem die UI-Navigationsfunktion per Tastatur genutzt werden:
In der Oberfläche von PLCnext Engineer ist überall die Navigation per Tastatur möglich:
- Drücken und halten Sie die Tastenkombination <Strg> + <Tab>-Taste.Ein Navigationsfeld erscheint, das auf der linken Seite die Fenster und Bereiche zeigt und rechts die aktuell geöffneten Editoren:
- Während Sie <Strg> + <Tab> gedrückt halten, können Sie mit den Pfeiltasten auf Ihrer Tastatur zum gewünschten Bereich oder Editor navigieren. Lassen Sie die Tastenkombination los, um den Cursor dort hin zu setzen.
Umschalten zwischen den Editoren einer Editorengruppe
Um zwischen den Editoren einer Editorengruppe (jeweils dargestellt als Register am oberen Rand des Editorenbereichs) zu wechseln, haben Sie folgende Möglichkeiten:
- TastaturDrücken Sie die <Strg>-Taste kombiniert mit der fortlaufenden Nummer aus dem Editorregister, beginnend bei 1.Beispiel: In der folgenden Editorengruppe öffnet die Tastenkombination <Strg>+<3> das Arbeitsblatt 'Code1'. Drücken Sie <Strg>+<0> für den zehnten Editor.
Beachten Sie, dass die Nummer in eckigen Klammern [...] die Position des Code-Arbeitsblatts in der Abarbeitungsreihenfolge der POE angibt und nicht die Arbeitsblattnummer.
- Dropdown-Symbol in der oberen rechten Ecke.
Durch Anklicken des Dropdown-Symbols in der oberen rechten Ecke der Editorenleiste öffnen Sie eine Liste mit allen Editoren dieser Gruppe. Wählen Sie den gewünschten Editor aus der Liste und machen Sie ihn zum aktiven Editor.
Splitscreen-Modus für Editorengruppen
Die Anzeige im Editorenbereich kann horizontal oder vertikal aufgeteilt werden.
Jede Editorengruppe erscheint in einem separaten Registerblatt im Editorenbereich. Wenn mehrere Editorengruppen (Registerblätter) geöffnet sind, kann es hilfreich sein, eine Editorengruppe separat anzeigen zu lassen. Auf diese Weise sind zwei Editorengruppen gleichzeitig sichtbar. Der Splitscreen-Modus erleichtert einen Datenvergleich oder das Kopieren/Verschieben von Daten zwischen Editoren.
- Klicken Sie in das Registerblatt der Editorengruppe, die Sie von den anderen Editorengruppen (Registerblättern) abtrennen wollen.
- Wählen Sie 'Fenster > Horizontaler Teilungsmodus' oder 'Vertikaler Teilungsmodus', oder klicken Sie auf das zugehörige Symbol in der Hauptsymbolleiste.
Um den Splitscreen-Modus zu beenden, wählen Sie den Menüpunkt oder das Symbol in der Symbolleiste ab.
Erweiterter Bereich für Editoren und Editorengruppen
Der Editorenbereich lässt sich in PLCnext Engineer auf zwei Arten maximieren. Bei beiden verwenden Sie das Symbol zum Maximieren
, welches sich in jedem Editorfenster (siehe (1) im folgenden Bild) sowie in der Registerleiste des Editorenbereichs (2) befindet.
Das Symbol (1) erweitert das aktuelle Editorfenster auf den gesamten Bildschirm.
Das Symbol (2) auf der rechten Seite in der Registerleiste des Editorenbereichs maximiert den ganzen Editorenbereich inklusive der Registerleiste der Gruppe. Dieser Befehl steht auch im Menü 'Ansicht' zur Verfügung.
In beiden Fällen werden die ANLAGE und die KOMPONENTEN ausgeblendet. Die Bereiche werden wieder sichtbar, wenn Sie den Mauszeiger über die Titelleiste der ausgeblendeten ANLAGE oder KOMPONENTEN bewegen. Durch Doppelklicken auf ein Element im erweiterten Bereich wird zuerst die zugehörige Editorengruppe geöffnet und anschließend der Bereich wieder ausgeblendet.
Um den maximierten Editormodus zu beenden, klicken Sie erneut auf das Symbol zum Maximieren.
Hinweis
Beide Funktionen zur Maximierung lassen sich kombinieren. |
Einzelne Editoren anheften/loslösen
Im Editorenbereich lassen sich mehrere Fenster gleichzeitig öffnen, wenn Sie diese anheften. Nur ein angeheftetes Editorfenster bleibt sichtbar, wenn ein anderes Editorfenster geöffnet wird. Ein losgelöstes Editorfenster wird geschlossen, sobald ein anderer Editor geöffnet wird.
Um ein Editorfenster anzuheften, rechtsklicken Sie den Editornamen und führen den Befehl 'Editor anheften' aus. Angeheftete Editoren zeigen auf dem Register ein Nadelsymbol. Zum Loslösen wählen Sie 'Editor loslösen' aus dem Kontextmenü. Beide Befehle sind auch als Symbole in der rechten oberen Ecke des Editorfensters verfügbar:
und
Details und Beispiel
Der Befehl zum Anheften ist auch in der rechten oberen Ecke jedes Editors vorhanden. Die horizontale Nadel zeigt an, dass der Editor momentan losgelöst ist:
Auch wenn ein Editor angeheftet ist, können Sie ihn durch Anklicken des Editornamens ausblenden. Bei sichtbaren Editoren ist der Name schwarz unterstrichen, bei Ausgeblendeten grau.
Das Anheften wird durch Ausblenden des betreffenden Editors nicht aufgehoben. Um ein angeheftetes Editorfenster loszulösen, rechtsklicken Sie den Editornamen und führen den Befehl 'Editor loslösen' aus. Der Befehl zum Loslösen ist auch in der rechten oberen Ecke jedes Editors vorhanden.
Das Nadelsymbol verschwindet dann aus dem Register und der Editor wird geschlossen, sobald Sie einen anderen Editor öffnen.